You can download the newest updates to CIMConnect and SECSConnect that include many enhancements and fixes over previous releases.
CIMConnect 1.14.1 Update
This update to CIMConnect, version 1.14.1, complies with the latest versions of the SEMI communication standards E4, E5, E37, E30, PV2, and E173, and has improved features as well as addresses numerous SCRs and recommendations made by you—our clients. This release of also provides a number of bug fixes and functionality improvements.
Here is a comprehensive list of all the upgrades, enhancements, and new features:
- Now allows CIMConnect applications to be developed on Microsoft Windows 8.1 and Windows Server 2012 R2.
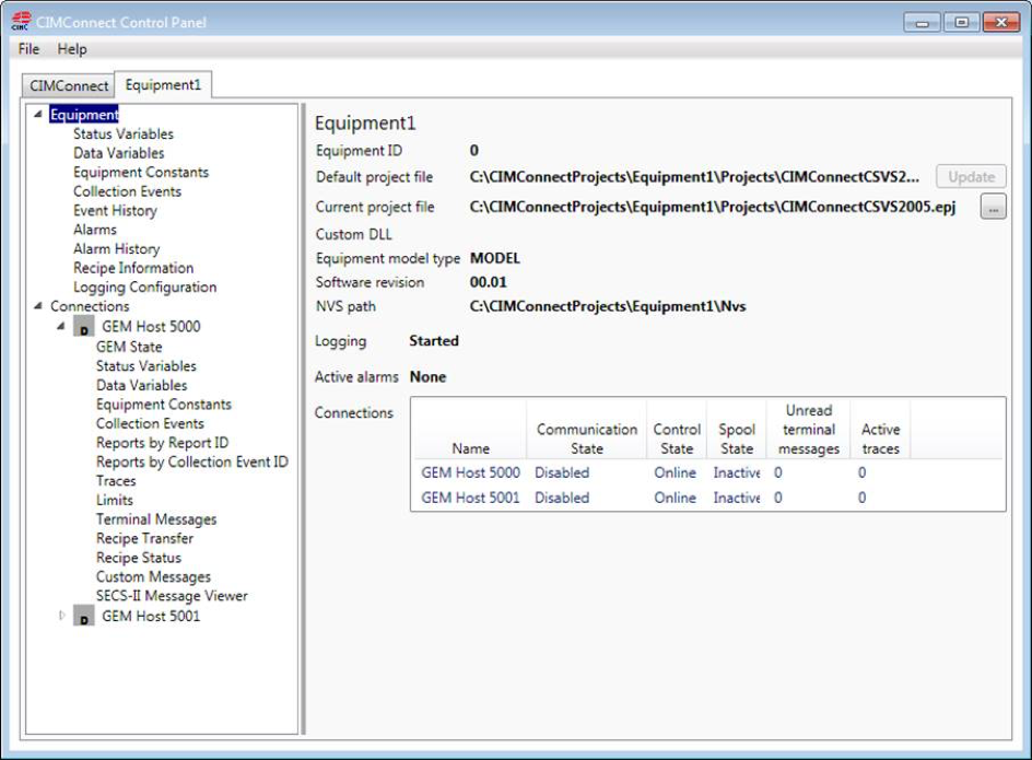
A redesigned CIMConnect Control Panel (right) to provide the following benefits:
- An updated GUI with improved navigation for easier use.
- Simplified checking and monitoring of variable values.
- Better visibility of collection event states.
- More efficient loading of large EPJ files.
- An improved "Verify EPJ File" utility highlights problems in the EPJ file and identifies where the defects are, making it easier to find and fix problems while editing the EPJ file.
- An improved Support Tool automatically collects critical data from the computer where CIMConnect is running and creates a file of information to be sent to Cimetrix Support. This helps ensure that the right data is collected, reducing the time required by Cimetrix Support to understand client issues and start investigating possible solutions.
- A new 64-bit Value COM object has been created to reduce client effort to implement an interface between a 64-bit equipment control application and CIMConnect.
- Enhanced GEM compliance testing to help ensure that GEM interfaces developed with comply with the latest SEMI E30 standard.
- Supports the new SEMI standard E173 – Specification for XML SECS-II Message Notation (SMN).
- More readable logging during message processing makes it easier to follow message transactions in the log file.
- A new log file viewer was added with many diagnostic tools to aid in investigating issues.
- Contains many bug fixes and enhancements requested by CIMConnect clients.
- A new License Manager has been created to provide better management of Cimetrix software licenses. (Click here for Cimetrix License Management Upgrade FAQs)
- Demo licenses (timed licenses) will not be affected.
- OEM’s with an OEM license agreement, will need to get a new OEM license. We plan to proactively distribute these licenses to the five or six clients that have an OEM license agreement.
- Clients with standard licenses will be able to install and run CIMConnect 1.14.1 using the original license file provided by Cimetrix when you originally installed CIMConnect. If you do not have that license, you will need to go to the Online License Manager at www.cimetrix.com/online-licenses and enter your COA and MACID to get a new license file. If you have any issues using the website, you should contact licenses@cimetrix.com for assistance.
SECSConnect 1.14.2 Update
A new version of SECSConnect is available. This new version is automatically installed with CIMConnect 1.14.1.
This release is SECSConnect 1.14.2 and contains the following enhancements:
- A new 64-bit Value COM object has been created to reduce client effort to implement an interface between a 64-bit equipment control application and SECSConnect.
- Supports the new SEMI standard E173 – Specification for XML SECS-II Message Notation (SMN).
- Contains many bug fixes and enhancements requested by SECSConnect and CIMConnect clients.
TESTConnect
A new installer for TESTConnect has been created.
So What Should You Do?
CIMConnect Only Clients
Cimetrix recommends upgrading to CIMConnect 1.14.1 as soon as your development cycle will allow so that you can take advantage of the many improvements in this release. CIMConnect customers currently running on a release prior to CIMConnect SR13 may also upgrade to CIMConnect 1.14.1. A new version of SECSConnect is available and is packaged with the CIMConnect 1.14.1 release and is automatically installed with CIMConnect 1.41.1.
CIMConnect and CIM300 Clients
CIMConnect 1.14.1 is compatible with CIM300 SR13. Cimetrix recommends upgrading if a particular issue is resolved or a new feature is required for your solution. Otherwise we recommend waiting until we release the next Service Release for CIM300 and upgrade both products at the same time. This will reduce OEM testing time.
CIMControlFramework (CCF) Clients
We recommend waiting for a future release of CCF, which will include CIMConnect 1.14.1.
SECSConnect Only Clients
Cimetrix recommends upgrading to SECSConnect 1.14.2 as soon as your development cycle will allow so that you can take advantage of the many improvements in this release. SECSConnect clients currently running on a release prior to SECSConnect SR13 may also upgrade to SECSConnect 1.14.2.


